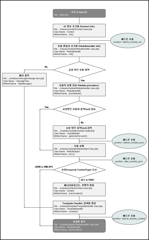
XE는 요청을 받고 이에 대한 결과를 만들어 출력을 하고 종료됩니다. 전체적인 동작순서는 아래와 같습니다.

XE의 각 순서별 자세한 내용은 아래와 같습니다.
요청 (Request)
XE를 요청할때는 Content-type에 따라서 최종 결과물 출력시 다른 형태로 출력을 하게 됩니다.
정보 초기화 (Context Init)
요청 받은 모듈 탐색 (ModuleHandler)
ModuleHandler는 아래와 같은 변수를 이용해서 모듈을 찾고 동작 시킵니다.
검색된 대상 모듈의 실행
대상 모듈이 있을 경우 대상 모듈의 동작을 위해 act 변수값을 검수합니다.
모듈 실행
요청된 Content Type의 조사
결과물 출력
XE의 애드온은 위의 flow chart를 보면 hooking 개념으로 총 4번의 애드온 호출이 이루어집니다. XE의 동작중 입력이나 출력을 조작할 수 있는 position을 정의하고 이 position에서 애드온을 호출함으로서 애드온은 XE의 모듈이 하는 정상적인 동작을 변형하거나 중단 또는 무언가를 추가할 수 있습니다.
최근에 생긴 Module Extend 도 여기 흐름도에 포함되야겠군요.
궁금하네요.^^